
Week 12: Generative AI: LLMs
We are going through a unique technological revolution with the use of Artificial intelligence.
Most of the recent changes come from the so called Large Langue Models
Most importantly: research tasks that until very recently required either sophisticated ML models, heavy dictionaries or a lot of human inputs can be performed with comparable performance by pre-trained LLMs models
Classification Tasks (sentiment, political stance)
Unsupervised task (topic modeling and clustering)
Data generation (summarization, generation of synthetic text and images)
Ideological scaling
Image analysis, object identification, OCR…
Early Language Models: N-Grams
Neural Language Models (LMs)
LARGE Language Models (Transformers)
Outsourcing Content Analysis Tasks with GenAI LLMs
Some coding applications
Text Classification
Synthetic Survey Responses
If we have time, I can show you another application out these two options:
Analyzing open-ended survey questions
Image processing and detecting elements on images with LLMs
Language Modeling is the task of predicting what word comes next after a sequence of words
the students opened their ______
books
laptop
exams
minds
More formally, given a sequence of words \(x_1\), \(x_2\), \(x_3\) … compute of the probability of distribution of the next word \(x_{t+1}\)
Where \(x_{t+1}\) is any word in the vocabulary
A system that does this is called a Language Model
Definition: An n-gram is a chunk of n consecutive words.
Idea: Collect statistics about how frequent different n-grams are and use these to predict next word.
Starting from a simple conditional probability
\[ P(A|B)= \frac{P(A, B)}{P(B)} \]
Suppose we are learning a 4-gram Language Model
Assume A={“book”}, B={“the students opened their”},
\[ P(book|\text{the students opened their}) \sim \frac{ \text{counts}( \text{the students opened their book})}{\text{counts} (\text{the students opened their})} \]
For example, suppose that in the corpus:
“students opened their” occurred 1000 times
“students opened their books” occurred 400 times
“students opened their exams” occurred 100 times
today the ____
Get a probability distribution over words
Sample a word
today the company
Get a probability distribution over words
Sample a word… and repeat
As you can imagine: N-grams are not great. Cannot memorize long distance, explodes with large text, knows nothing about meaning.
In early 2000s, CS folks started improving language models with large models (neural networks) and large data (the internet)
output distribution
\[\hat{y} = \mathrm{softmax}(U h + b_2) \in \mathbb{R}^{|V|}\]
hidden layer
\[h = f(W e + b_1)\]
concatenated word embeddings
\[e = [e^{(1)}; e^{(2)}; e^{(3)}; e^{(4)}]\]
words / one-hot vectors
\[x^{(1)}, x^{(2)}, x^{(3)}, x^{(4)}\]

Def: Neural network architecture that processes sentences sequentially with hidden states that carry over-time information.
output distribution
\[\hat{y}^{(t)} = \mathrm{softmax}\left(U h^{(t)} + b_2\right) \in \mathbb{R}^{|V|}\]
hidden states
\[h^{(t)} = \sigma\left(W_h h^{(t-1)} + W_e e^{(t)} + b_1\right)\]
\[h^{(0)} \text{ is the initial hidden state}\]
word embeddings
\[ e^{(t)} = E x^{(t)} \]
words / one-hot vectors
\[x^{(t)} \in \mathbb{R}^{|V|}\]

Bottleneck problem: RNNs are unrolled from left-to-right. Hard to capture long-term dependency
Nearby words are often more important because they are incorporated more recently
Gradients are unstable (vanishing or exploding) because they depend on continuous chain rules for the calculation
Non-parallelizable: RNNs handles text sequentially, so you cannot really speed things up with GPUs
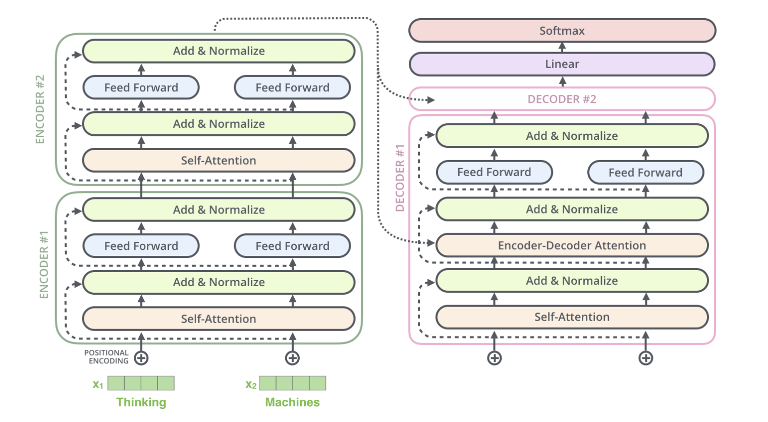
Definition: a Neural Network with a specific structure that includes a mechanism called self-attention.
Publication: first introduced in the paper Attention is All You Need by a group of researchers from Google Brain.
Usage: Core architecture behind most recent developments of Natural Language Processing, such as recent LLMs:
Encoder x Decoder: separates learning embeddings from input (encoding) to text generation (decoding)
Attention + Contextual Knowledge: the REAL DEAL. Allows words to focus on the most relevant words of a particular sequence. Different vectors for “tower”, “eiffel tower” or “beer tower”.
Parallelization: All tokens are processed simultaneously rather than sequentially. This means we can process words in parallel via GPUs!!
Training via Masked Attention Masked inputs to train bi-directional models, looking at all words!
Same intuition of n-gram language models: word prediction. Only decoder part of the transformers!
After training, these models learn word representation and language generation.
There are two ways to use LLMs
Prompts: instructions we give to a language model in natural language
Instruction: a specific task or instruction you want the model to perform
Context: additional information or context that can steer the model to better responses
Input data: the input or question that we are interested in finding a response to
Output indicator: the type or format of the output
Of course, you don’t need all four elements, but prompts that have all four elements are often effective
Zero Shot: Classify the sentiment of the following review:
Few Shot: Given these examples, Classify the sentiment of the following review:
Role: Acting as a crowdworker, classify the sentiment of following review:
Chain-of-thought: prompting means guiding a language model through a series of connected logical steps or thoughts

All these applications are hard to do at scale via LLMs web-browser versions (as ChatGPT).
Instead we will use access via API (programming call either through R and Python) to access and ask the models to perform certain tasks:
OpenAI API: https://openai.com/api/
Claude Antrophic: https://www.claude.com/platform/api
https://ai.google.dev/
Rathje et. al. “GPT is an effective tool for multilingual psychological text analysis”
“Is the sentiment of this text positive, neutral, or negative? Answer only with a number: 1 if positive, 2 if neutral, and 3 if negative. Here is the text: [tweet, news headline or Reddit comment text]”
To see this as next work prediction, think about this example:
Bisbee et. al. “Synthetic Replacements for Human Survey Data? The Perils of Large Language Models”
Can LLMs be leveraged for public opinion research? Can LLMs be used to generate synthetic survey responses?
Prompt LLMs to:
“It is [YEAR]. You are a [AGE] year-old, [MARST], [RACETH] [GENDER] with [EDUCATION] making [INCOME] per year, living in the United States. You are [IDEO], [REGIS] [PID] who [INTEREST] pays attention to what’s going on in government and politics.”
My own early stage work: using LLMs to augment browsing data
System Prompt: This is text completion in English
User Prompt: The url in triple quotations is a url that links to a news item. [URL] Without accessing the url in triple quotations, please provide a possible summary of the content of the url. Without going on the internet, produce the online news article based on this URL. Limit to three paragraphs, and return only the article. Please consider the domain, publication date, and keywords in the URL, when available.
URL Example:https://www.bloomberg.com/news/articles/2024-09-21/chipmaker-qualcomm-is-said-to-explore-friendly-takeover-of-intel
Data science I: Foundations